Appearance
VISBOT 新手引導手冊
歡迎使用 VISBOT!本手冊將引導您從零開始,快速掌握這款強大的 AI 角色創建與管理平台。
一、帳號登入與註冊
首次使用 VISBOT,您需要先擁有一個帳號。
1.登入:在登入頁面,輸入您的帳號和密碼,點擊「登入」按鈕即可進入系統。
2.註冊:如果您還沒有帳號,點擊「沒有帳號?註冊帳號」鏈接,按照指引完成註冊流程。
二、首頁導航與功能介紹
登入後,您將進入 VISBOT 首頁。這裡是您的主要工作區域,包含以下核心功能: 左側導航欄
1.創建 BOT:快速進入 AI 角色創建頁面。
2.發現 BOT:瀏覽平台上所有公開的 AI 角色。
3.我的 BOT:管理您自己創建AI 角色。
4.團隊庫:管理團隊成員和團隊共享的 Bot。
5.新手引導:重新查看本手冊。
6.語言切換:可切換繁體中文、英文等界面語言。
三、創建自己的 AI Bot
VISBOT 最強大的功能是讓您輕鬆創建個性化的 AI 角色。點擊「創建 BOT」或在「我的 Bot」頁點擊「+ 創建 BOT」開始。
1.角色資料設定
- 角色的名稱:為您的 Bot 起一個名字,例如「AI 助手」。
- 角色的語言:選擇角色使用的語言,如粵語、普通話或 English。
- 角色的聲音:選擇角色說話的聲音,例如「EdgeTTS 女聲 - 香港海佳」。
- 角色背景故事:詳細描述角色的身份、能力和性格,這將直接影響 AI 的回應風格。
- 角色封面:上傳一張圖片作為 Bot 的頭像。
- 是否公開:選擇是否讓其他用戶在平台上發現和使用您的 Bot。

- VISBOT-APP 角色橫屏背景圖:為 VISBOT-APP 角色設置自定義橫屏背景圖,當 visbot 用戶與您的 AI 角色對話時,會看到您自定義的橫屏背景圖。
- VISBOT-APP 角色豎屏背景圖:為 VISBOT-APP AI 角色設置豎屏背景圖,當 visbot 用戶與您的 AI 角色對話時,會看到您自定義的橫屏背景圖。
- AI 問候語:設定用戶開始對話時,Bot 發出的第一句話。
- AI 預設問題:提供幾個常見問題,方便用戶快速開始對話。
2.知識庫上傳
為了讓您的 Bot 更專業,您可以上傳相關的文件作為它的知識庫。
1.在「知識庫」頁面,點擊「上傳文件」。
上傳 AI 知識庫,可以補充上傳多個 AI 文件進行訓練。上傳 文件格式支持 txt 、PDF 文件,一般建議使用 pdf 。
2.選擇您的教學資料、產品手冊等文件上傳。
AI 角色將會根據上傳的 AI 文件整理回答用戶提出的問題。
3.上傳後,Bot 在回答問題時將會優先參考這些知識。
當 AI 角色無法回答用戶提出的問題時,就需要完善、豐富 AI 知識庫,上傳更多 AI 知識文件供AI 智能運用與分析。 
3.角色外觀配置
讓您的 AI 角色不僅有內涵,還有獨特的外觀。
4.團隊成員管理
如果您需要與同事協作,可以在「團隊成員」頁面進行管理。
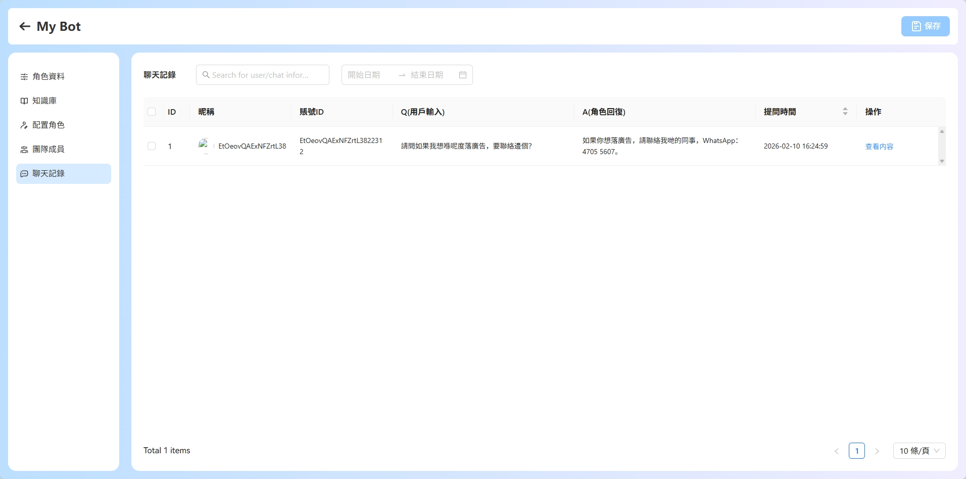
5. 聊天記錄與數據分析
在「聊天記錄」頁面,您可以查看用戶與您創建的 Bot 的所有對話記錄。
四、發現現有 Bot
【為你推薦】:系統根據您的偏好推薦熱門 Bot。 【最新】:展示平台上最新創建的 Bot。 
1.點擊任意一個 Bot 卡片,進入聊天界面。
2.在輸入框中輸入您的問題,例如向「孔子」Bot 提問:「您在教育方面有哪些貢獻和理念?」
3.點擊發送按鈕,AI 角色將根據其設定的知識和人格進行回應。
4.右側面板顯示角色的詳細介紹,幫助您更好地了解它。
五、我的BOT
管理您已創建的所有 AI 角色。
1.點擊 Bot 卡片上的按鈕,可以進行編輯、刪除角色等操作。
2. 分享二維碼:掃描二維碼打開下載頁會跳轉到APP對應的角色中。
六、團隊庫
用於團隊協作管理 Bot,支援多成員分權操作,點擊左側導航欄「團隊庫」進入。








